Gestion de projet visuelle alimentée par votre activité GitHub
Kojit est l'outil de gestion de projet IA qui transforme automatiquement vos commits, PRs et releases en une roadmap visuelle et interactive. Conçu pour les développeurs.


Pourquoi les développeurs ont besoin d'un meilleur outil de gestion de projet
Workflows fragmentés
Votre code vit sur GitHub, mais la roadmap est sur un autre outil qu'il faut maintenir manuellement.
Aucune vue d'ensemble
Les releases et milestones ne remontent jamais dans la vue macro. Personne ne sait vraiment où en est le produit.
Outils conçus pour les PMs
Les outils de PM existants sont conçus pour des chefs de projet, pas pour des développeurs qui pensent en commits et pull requests.
Whiteboards sans suite
Les whiteboards sont parfaits pour brainstormer mais ne se connectent à rien — des cimetières d'idées sans lien avec l'exécution.
Tout pour livrer — gestion de projet visuelle et IA réunies
De la planification visuelle à l'analyse IA des commits, dans un seul espace pensé pour les développeurs.
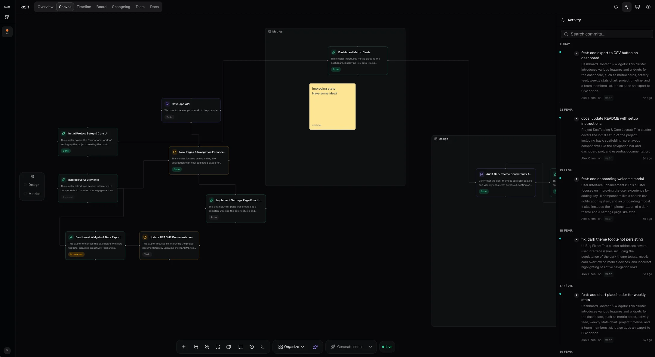
Canvas visuel
Un espace de travail infini style FigJam. Créez des sections, post-its, blocs texte, et connectez vos nodes avec des flèches. Glissez vos commits directement sur le canvas.
7 vues intégrées
Vue d'ensemble, Canvas, Timeline, Kanban, Changelog, Équipe et Docs — changez de contexte en un clic, toujours synchronisé.
Intégration native de gestion de projet GitHub
Installez l'app GitHub Kojit, liez votre dépôt, et chaque push, release et PR apparaît en temps réel. Zéro sync manuelle.
Intelligence projet par IA
7 actions IA pour l'écriture, l'analyse et l'organisation — de la synthèse IA de releases à l'agencement intelligent du canvas.
Docs intégrés
Un éditeur de blocs puissant avec commandes slash, titres, tableaux, embeds, encadrés, accordéons, blocs de code, et un assistant d'écriture IA — le tout connecté aux données de votre projet.
Collaboration temps réel
Curseurs live, indicateurs de présence, et commentaires style Figma sur le canvas. Toute l'équipe, sur la même page.
Canvas intelligent
Dépendances entre nodes, workflows d'approbation, historique avec snapshots, et génération de prompts IA depuis n'importe quel node ou section.
Palette de commandes
Raccourcis clavier et palette de commandes globale pour naviguer, créer et agir sans lever les mains.
Du commit au canvas en quelques secondes
Glissez n'importe quel commit depuis le fil d'activité sur le canvas pour créer un node instantanément. Ajoutez du contexte, connectez les dépendances, et gardez votre roadmap synchronisée — sans quitter votre workflow.
Des docs qui s'écrivent à partir de votre code
Un clic suffit pour remplir votre doc avec les mises à jour de développement issues de vos commits et releases. Glissez-déposez des commits pour ajouter du contexte à la volée. Commandes slash, tableaux, embeds, accordéons, encadrés, blocs de code — tout ce que vous attendez d'un éditeur moderne, connecté directement à votre projet.
- Commandes slash pour tous les types de blocs
- Assistant IA pour rédiger, résumer ou continuer
- Import des mises à jour projet en un clic
- Glissez des commits dans les docs pour un contexte instantané
- Tableaux, embeds, accordéons, encadrés, blocs de code
- Historique de versions avec restauration instantanée
Comment ça marche
Connectez GitHub
Installez l'app Kojit et liez votre dépôt en un clic.
Visualisez automatiquement
L'IA transforme vos commits, releases et PRs en nodes visuels sur le canvas.
Collaborez & livrez
Utilisez le Kanban, les docs, la timeline — tout reste synchronisé avec votre code.
Comment Kojit se compare
Découvrez pourquoi les développeurs choisissent Kojit plutôt que les outils de gestion de projet traditionnels.
| Fonctionnalité | Kojit | Linear | GitHub Projects | Notion | Jira |
|---|---|---|---|---|---|
| Canvas visuel (style FigJam) | |||||
| Analyse IA des commits | |||||
| Sync GitHub temps réel | |||||
| Éditeur de docs intégré | |||||
| Roadmap auto-générée | |||||
| Kanban + Timeline | |||||
| Collaboration temps réel | |||||
| Plan gratuit |
Des tarifs simples et transparents
Commencez gratuitement. Passez au niveau supérieur quand vous en avez besoin.
Annuel: Économisez jusqu'à 25%
Gratuit
- 3 projets
- 3 repos GitHub
- Solo (1 membre)
- Canvas éditable
- Vues Canvas & Kanban
- 5 docs par projet
- 100 Mo de stockage
- IA : générer la vue d'ensemble du projet
- IA : commits-vers-canvas, auto-layout, docs & plus
- Changelog public
- Support communautaire
Pro
7€/mois annuel
- Projets illimités
- 15 repos GitHub
- Jusqu'à 5 membres
- Canvas éditable
- Toutes les vues (Timeline, Kanban, Changelog)
- Docs illimitées + templates + historique
- 5 Go de stockage
- Toutes les fonctions IA (7 actions)
- 5 layouts IA par mois
- Changelog public
- Support par email
Team
12€/utilisateur/mois annuel
- Projets illimités
- Repos GitHub illimités
- Membres illimités
- Canvas + curseurs temps réel
- Toutes les vues (Timeline, Kanban, Changelog)
- Docs illimitées + collaboration temps réel
- 50 Go de stockage
- Toutes les fonctions IA, illimitées
- 20 layouts IA par mois
- Analyse approfondie des nodes
- Rôles & invitations
- SSO (bientôt disponible)
- Support prioritaire

